|
<< Click to Display Table of Contents >> Administration > Användarfall > Arbeta med teckenförklaringar |
I det här avsnittet går vi igenom hela processen från att skapa en ny teckenförklaring till att sedan placera den i verktyget Fri plottning och i en ritningsram.
1.Välj Administration > Teckenförklaring > Generera . En dialogruta öppnas med två radioknappar.

2.Välj ett alternativ:
oFrån aktiv vy – produktklasser i den aktiva vyn inkluderas.
oInget – ingen produktklass inkluderas, du väljer själv i fönstret Teckenförklaring.
Om många komponenter tänds samtidigt, till exempel en hel kartprodukt, tar det lång tid att ladda teckenförklaringen. När editorn öppnas visas ett varningsfönster som talar om antalet komponenter. Väl inne i editorn visas ingen varning. |
3.Tryck OK. Fönstret som öppnas har många funktioner som fungerar på samma sätt som i det ordinarie applikationsfönstret och gränssnittet är detsamma.
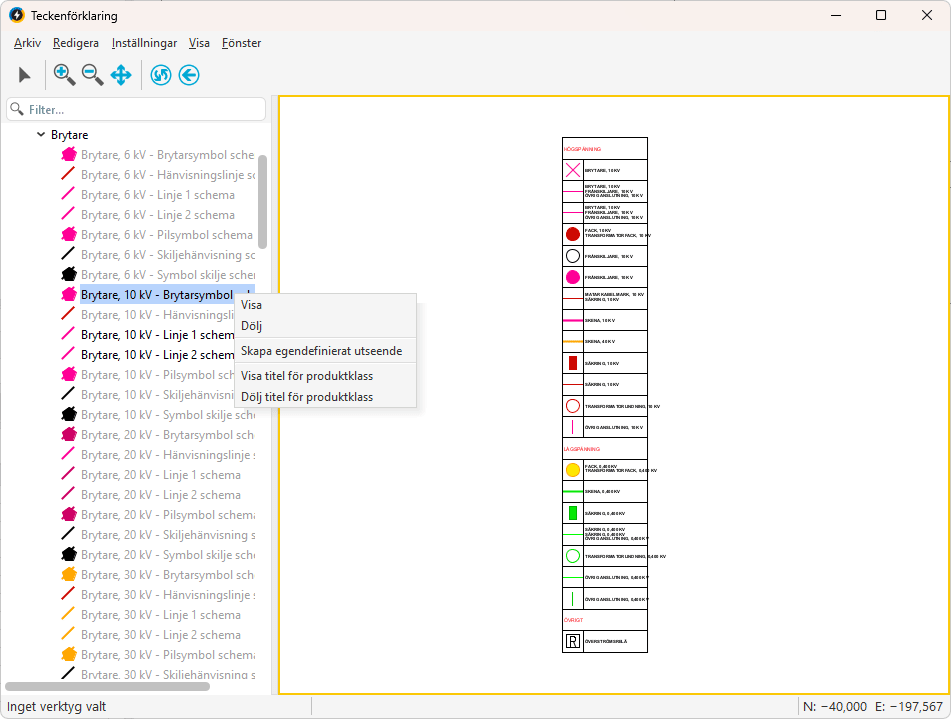
4.För att visa eller dölja de olika produktklasserna, markera den produktklassen som ska visas/döljas, högerklicka och välj Visa eller Dölj.
5.För att visa eller dölja en produktklasstitel, välj titeln som ska visas/döljas, högerklicka och välj Visa titel för produktklass eller Dölj titel för produktklass.
6.För att skapa en ny rad i teckenförklaringen:
a.Högerklicka på ett objekt i trädvyn och välj Skapa egendefinierat utseende.
b.Ange önskade ritattribut och tryck OK. Funktionen skapar en ny rad i teckenförklaringen med en kopia av vald otyp, subtyp, ctyp.
7.Välj Arkiv > Spara teckenförklaring.... Teckenförklaringen kan sedan infogas direkt till fri plottning eller infogas till en ritningsram.
1.Ändra symboler:
a.Högerklicka på symbolen och välj Symbolstorlek > Liten, Standard eller Stor.
2.Ändra texter:
a.Högerklicka på texten och välj Redigera förklaring.
b.Ange ny text och tryck OK.
3.Ändra inställningar för teckenförklaringar:
a.Välj Inställningar > Teckenförklaring.
b.Ange önskade inställningar i respektive flikar:
▪Text - Storlek, stil, färg, versaler/gemener för rubriker och beskrivning.
•Bocka för Visa alla i sektionen Produktklasstitel om alla titlar alltid ska visas, oavsett inställning i kartträdet. Om du avmarkerar visas de inte som standard men kan slås på via kartträdet. •Bocka för Visa alla rader i sektionen Beskrivning för att alltid visa alla rader. Om du avmarkerar visas endast det antal rader som får plats i cellens höjd. •I sektionen Beskrivningsformat kan du välja: oSubtypsnamn – komponenttypsnamn - Visar båda. oSubtypsnamn - Visar endast subtypen. |

▪Layout - Styr utseendet för tabeller via antal rader/kolumner, celldimensioner, symbolstorlek.

▪Placering - Vit eller transparent bakgrundsfärg.
Om du placerar teckenförklaringen i ritningsramen blir dess bakgrund alltid transparent. För att visa en vit bakgrund bakom teckenförklaringen i ritningsramen, lägg till en Bakgrundsyta under teckenförklaringen. |

4.Välj Arkiv > Spara teckenförklaring....
1.Spara teckenförklaringen om du inte redan gjort det via Arkiv > Spara teckenförklaring....
2.Posta ditt förändringsset via huvudapplikationsfönstret - välj Arkiv > Posta.
3.Öppna Fri plottning via Arkiv > Skriv ut > Fri plottning alternativt Ladda fri plottning för att öppna en redan befintlig sparad fri plottning.
4.I fönstret Förhandsgranskning, välj Infoga > Teckenförklaring > Placera teckenförklaring....
5.Välj teckenförklaringen och tryck OK.
6.Vänsterklicka i applikationsfönstret för att ange placeringspunkt. Dra till önskad storlek och avsluta med att ange slutpunkt.
7.Flytta den placerade teckenförklaringen i fri plottning genom att klicka på den, hålla inne vänster musknapp och flytta teckenförklaringen till önskad plats.
Om en fri plottning innehåller flera sidor måste teckenförklaringen placeras manuellt på varje sida. Vill du att teckenförklaringen ska visas på alla sidor rekommenderas att placera den i en ritningsram via Administration > Redigera ritningsramar > Placera teckenförklaring. |
Radera en teckenförklaring via Infoga > Teckenförklaring > Radera alternativt Radera alla om teckenförklaringen finns på flera sidor. |
1.Spara teckenförklaringen om du inte redan gjort det via Arkiv > Spara teckenförklaring....
2.Posta ditt förändringsset via huvudapplikationsfönstret - välj Arkiv > Posta.
3.Välj Administration > Redigera ritningsramar.
4.Välj Arkiv > Öppna ritningsram och välj den ritningsramen som teckenförklaringen ska infogas till.
5.Välj Placera > Teckenförklaring och välj önskad teckenförklaring.
6.Vänsterklicka i applikationsfönstret för att ange placeringspunkt. Dra till önskad storlek och avsluta med att ange slutpunkt.
Informationen som finns i teckenförklaringen blir inte synlig i ritningsramen förens denna placeras i vektyget Fri plottning. I ritningsramen kommer teckenförklaringen endast att se ut som ett kvadratiskt/rektangulärt objekt. |
7.Om teckenförklaringen inte ska bli transparent när den placeras i Fri plottning, lägg till en bakgrundsyta runt den - Välj Placera > Bakgrundsyta, ange placeringspunkt och dra musen till önskad storlek.
8.Posta ändringarna som har gjorts för ritningsramen via huvudapplikationsfönstret - Arkiv > Posta.
9.Öppna Fri plottning via Arkiv > Skriv ut > Fri plottning alternativt Ladda fri plottning för att öppna en redan befintlig sparad fri plottning.
10.I fönstret Förhandsgranskning, välj Infoga > Ritningsram > Placera ritningsram....
11.Välj den ritningsramen du infogade teckenförklaringen i och tryck OK.